Inhoud
Boekingen vanuit de kassa
1. Voorschot of betaling voor een order via de kassa
2. Betaling voor een verkoopbon registreren via de kassa
3. Betaling voor een factuur registreren via de kassa
4. Zie ook
Boekingen vanuit de kassa
- Open een nieuw kassascherm en klik op Betalingen.
- Selecteer de optie Voorschot en het ordernummer waarvoor u een voorschot wenst af te rekenen.
- Bepaal het bedrag van het voorschot en bevestig door te klikken op Bewaar.
- Op het tabblad Extra in het kassascherm ziet u een lijn met het voorschot verschijnen.
- Reken het voorschot af (Afrekening + Verwerk ticket). Indien nodig kan met het kassaticket afdrukken.
- In het order komt er een tabblad Voorschotten bij (Vernieuw lijst). U zal in de rij Betalingen het bedrag zien staan dat u net via de kassa ontvangen hebt. Vermits het bedrag van het voorschot via de kassa reeds ontvangen werd, zal, geldt dit als betaling. Een voorschot kan immers via factuur naar de klant gestuurd worden, en kan achteraf pas betaald worden.
- Wanneer het order via een verkoopbon gefactureerd wordt, zal u onderaan op de lay-out van de factuur het totaal een saldo Reeds betaald en Nog te betalen zien.
Voorbeeld:


- Open een nieuw kassascherm en klik op Betalingen.
- Selecteer de optie Verkoopbon en het verkoopbonnummer waarvoor u een gedeeltelijke of volledige betaling wenst af te rekenen.
- Bepaal het bedrag van de betaling en bevestig door te klikken op Bewaar.
- Op het tabblad Extra in het kassascherm ziet u een lijn met de betaling verschijnen.
- Reken de betaling af (Afrekening + Verwerk ticket). Indien nodig kan met het kassaticket afdrukken.
- In de verkoopbon komt er een tabblad Betaling bij (Vernieuw lijst). U zal in de rij Ontvangen op verkoopbon het bedrag zien staan dat u net via de kassa ontvangen hebt.
- Wanneer de verkoopbon gefactureerd wordt, zal u onderaan op de lay-out van de factuur het totaal een saldo Reeds betaald en Nog te betalen zien.
Voorbeeld:


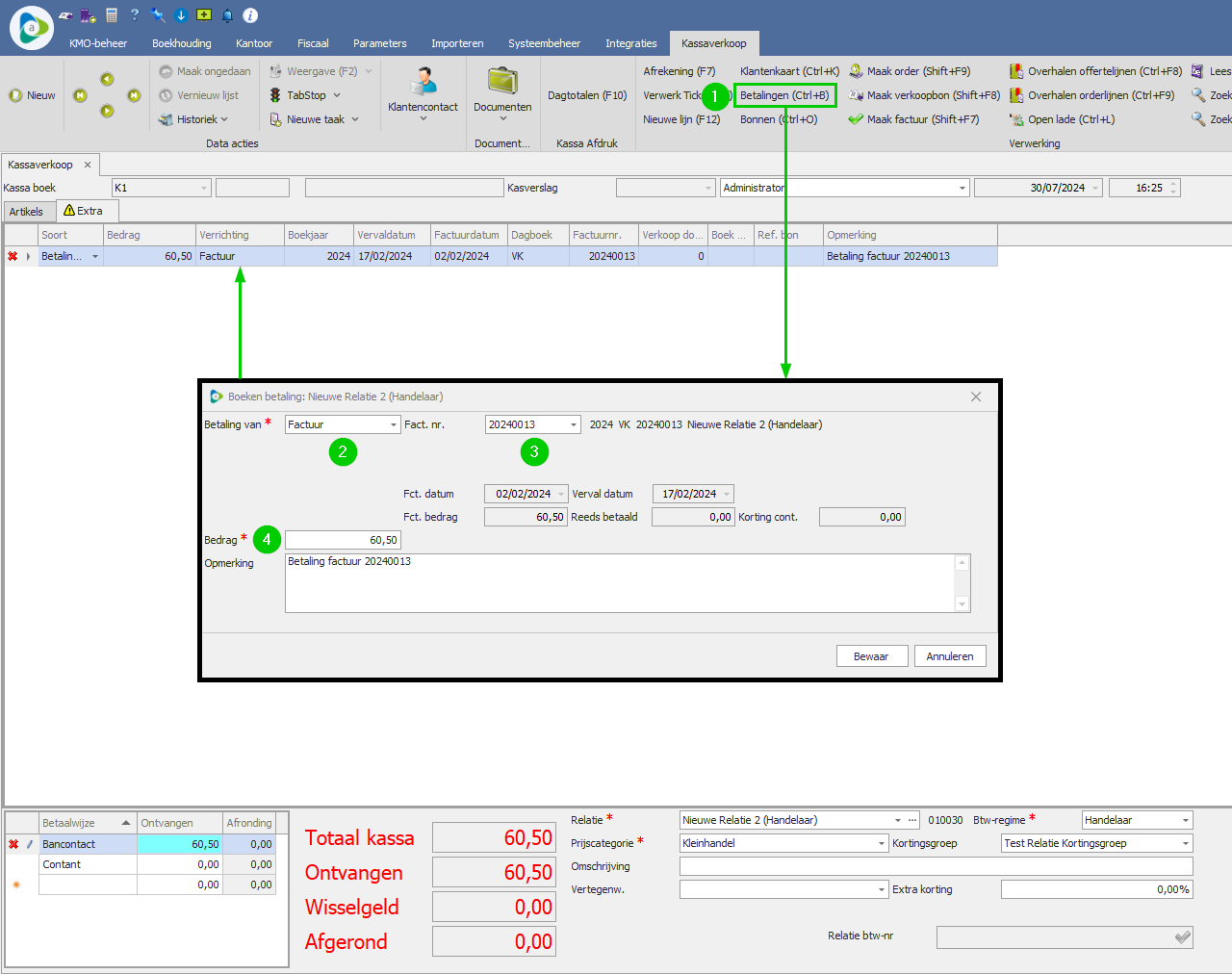
- Open een nieuw kassa scherm en op Betalingen.
- Selecteer de optie Factuur en het factuurnummer waarvoor u een betaling wenst te registreren.
- Bepaal het bedrag van de betaling.
- U ziet de lijn met de betaling onder het tabblad Extra verschijnen in het kassascherm.
- Reken de betaling af (Afrekening + Verwerk ticket). Indien nodig kan met het kassaticket afdrukken.
Opmerking
Vermits de factuur reeds opgemaakt werd vóór de betaling geregistreerd werd, kan/mag deze factuur niet meer aangepast worden. Op de lay-out van de factuur zal daarom geen aanduiding 'Reeds betaald' verschijnen. Indien u toch een registratie zichtbaar wil op de factuur, kan u de betaling best registreren op de verkoopbon (zie punt 2.2.).
Voorbeeld:
